Mémento 5.2 - Conteneurs LXC
Vous allez à présent créer un conteneur plus sécurisé dit rootless, celui-ci diminuant le risque de voir l'utilisateur root du conteneur obtenir tous les droits sur l'hôte ovs.
Le conteneur rootless (non privilégié) se veut plus isolé de l'hôte qu'un conteneur rootfull.
6 - Conteneur ctn3 en mode rootless
Pour le raccordement réseau d'un conteneur rootless, Podman peut utiliser par défaut le paquet slirp4netns (interface réseau virtuelle de type TAP) ou le paquet pasta.
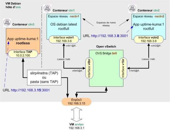
Le conteneur rootless ne disposant pas par défaut d'une adresse IP, c'est le mappage de ports qui est utilisé pour joindre celui-ci.
Le conteneur ctn3 sera donc raccordé par défaut ainsi :

6.1 - Création du conteneur Podman ctn3
Les conteneurs rootless peuvent être créés et utilisés sans disposer des privilèges root ni appartenir au groupe sudo.
Ceci renforce la sécurité, car même en cas d’évasion du conteneur, il est impossible d’obtenir des privilèges root sur l’hôte.
En effet, le root à l’intérieur du conteneur n’est qu’un faux root, mappé à un utilisateur non privilégié de l’hôte.
Donc, même si un attaquant parvient à sortir du conteneur, il se retrouve avec les permissions limitées de cet utilisateur non privilégié, Il n’obtient pas les droits root de la machine hôte.
Créez et lancez le conteneur ctn3 comme suit :
$ podman pull docker.io/louislam/uptime-kuma:1 $ podman volume create uptime-kuma $ podman run -dit --name ctn3 -p 3001:3001 -v uptime-kuma:/app/data uptime-kuma:1
Les données persistantes d'Uptime Kuma seront stockées sur le volume créé et resteront disponibles même après une suppression ou une MAJ du conteneur.
Détail des options -dit et -p :
Le d lance le conteneur en arrière plan.
Le i autorise le mode interactif avec le conteneur.
Le t alloue un pseudo terminal au conteneur.
Le p mappe le port 3001 d'ovs sur le port 3001 de ctn3.
Vérifiez le téléchargement et les créations :
$ podman images $ podman volume ls $ podman ps
Retour de la Cde podman ps :

L'image, le volume et le conteneur se trouvent dans :
/home/switch/.local/share/containers/storage/*
6.2 - Interaction avec le conteneur
Connectez-vous sur ctn3 :
$ podman exec -it ctn3 bash
Un prompt root@ID du conteneur ctn3 doit s'afficher :

Les Cdes apt update et apt upgrade doivent fonctionner.
La Cde cat /etc/debian_version devrait montrer un système Debian 10 (Buster).
La Cde cat /etc/resolv.conf doit retourner l'IP de la box Internet.
Vérifiez depuis le navigateur Firefox de srvlan que l'URL http://192.168.3.15:3001 affiche bien la page setup de l'application Uptime Kuma.
L'IP de l'URL est celle de l'hôte du conteneur soit ovs.
Ajoutez ensuite le paquet iproute2 au conteneur :
[root@106374e6e828:/app#] apt install iproute2
et observez la configuration réseau par défaut :
[root@106374e6e828:/app#] ip address

Le résultat montre la présence de l'interface TAP (tap0) au sein du conteneur.
Si non installé, ajoutez également le paquet iputils-ping puis autorisez l'usage de la Cde ping depuis ctn3 en modifiant le paramètre suivant au niveau de l'hôte ovs :
[root@106374e6e828:/app#] exit $ sudo sysctl -w "net.ipv4.ping_group_range=0 2000000"
Fichier modifié = /proc/sys/net/ipv4/ping_group_range (valeurs par défaut = 1 0).
Reconnectez-vous sur ctn3 et tester la Cde ping :
$ podman exec -it ctn3 bash [root@106374e6e828:/app#] ping google.fr

Pour l'autoriser de façon permanente, procédez ainsi :
[root@106374e6e828:/app#] exit $ sudo nano /etc/sysctl.d/99-allow-ping.conf
Entrez la ligne suivante :
net.ipv4.ping_group_range=0 20000007 - Sauvegarde du conteneur modifié
Sauvegardez les modifications réalisées au niveau du conteneur ctn3 en créant une image locale de l'application Uptime Kuma :
$ podman commit ctn3 uptime-kuma:2
Vérifiez la création de l'image locale :
$ podman images

et recréez le conteneur ctn3 à partir de celle-ci :
$ podman kill ctn3 $ podman rm ctn3 $ podman run -dit --name ctn3 -p 3001:3001 -v uptime-kuma:/app/data uptime-kuma:2
Vérifiez le démarrage du conteneur :
$ podman ps

8 - Démarrage automatique du conteneur
Podman fournit une Cde pour générer le service de démarrage automatique d'un conteneur.
Suivez la séquence de Cdes ci-dessous pour ctn3 :
$ cd /home/switch $ sudo loginctl enable-linger switch $ podman generate systemd --new --files --name ctn3 $ cat container-ctn3.service # Lecture par curiosité $ mkdir -p .config/systemd/user $ mv container-ctn3.service .config/systemd/user/container-ctn3.service $ podman stop ctn3 $ systemctl --user daemon-reload $ systemctl --user start container-ctn3 $ systemctl --user status container-ctn3 $ systemctl --user enable container-ctn3
Puis rebootez la VM ovs et contrôlez le résultat :
$ podman ps
Le conteneur ctn3 doit avoir le statut UP.
9 - Tests divers sur le réseau virtuel
Connectez-vous sur le conteneur ctn3 :
$ podman exec -it ctn3 bash
et testez les pings suivants :
[root@... :/#] ping lemonde.fr # Internet [root@... :/#] ping 192.168.2.1 # VM srvsec [root@... :/#] ping 192.168.4.2 # VM srvdmz [root@... :/#] ping 192.168.3.4 # VM debian12-vm2
Tous doivent recevoir une réponse positive.
Testez de nouveau depuis srvlan l'URL d'accès à Uptime Kuma soit http://192.168.3.15:3001.
Si la page setup s'affiche, alors c'est terminé.

Voilà pour les bases de Podman !
Le mémento 6.1 vous attend pour
découvrir l'accès à distance sur
les VM et les conteneurs.

Bonjour,
Soucis pour installer dans cnt3 iproute2
switch@ovs:~$ podman exec -it ctn3 bash
root@31702b7905b5:/app# ping google.fr
PING google.fr (172.217.20.163) 56(84) bytes of data.
64 bytes from par10s49-in-f3.1e100.net (172.217.20.163): icmp_seq=1 ttl=255 time=7.84 ms
64 bytes from par10s49-in-f3.1e100.net (172.217.20.163): icmp_seq=2 ttl=255 time=8.01 ms
64 bytes from par10s49-in-f3.1e100.net (172.217.20.163): icmp_seq=3 ttl=255 time=8.24 ms
^C
— google.fr ping statistics —
3 packets transmitted, 3 received, 0% packet loss, time 5ms
rtt min/avg/max/mdev = 7.840/8.030/8.243/0.165 ms
root@31702b7905b5:/app# apt install iproute2
Reading package lists… Done
Building dependency tree
Reading state information… Done
E: Unable to locate package iproute2
root@31702b7905b5:/app#
Remerciements
Bonjour Fab,
1) Le nameserver 10.0.2.3 désigne le serveur DHCP et non DNS fourni par VirtualBox au cas ou l’on utiliserait celui-ci.
2) Pour le problème iproute, il semble que l’image uptime-kuma:1 utilise toujours un dépôt Debian 10 qui n’est plus accessible. Je vais travailler dessus.
Cordialement
InfoLoup
Nota : Les articles Podman 1/2 et 2/2 ont été modifiés au niveau du service networknamespace et de la gestion des dépôts Debian 10 pour l’image uptime-kuma:1, résultat vérifié plusieurs fois.